近年来,受全球气候变化和人类活动影响,我国极端干旱事件频发、区域水文过程异常,严重威胁农业安全、水资源调控与生态系统稳定性。土壤水分作为陆地水循环的关键组成部分,直接影响陆-气界面的水热交换过程,是认识气候变化、模拟水文过程及分析极端天气事件不可或缺的关键因子。围绕国家加强自然灾害防控与提升气候适应能力的战略部署,依托《“十四五”国家应急体系规划》对技术支撑的重大需求,我校吃瓜网 吕海深教授与地理遥感学院朱永华教授科研团队,聚焦遥感土壤水分产品的精度提升、缺测重建及干旱识别等核心科学问题,系统开展了多源数据融合、模型优化与方法创新等系列研究,取得了以下创新性成果。
针对被动微波遥感土壤水分产品存在的精度检验问题,系统评估了多源遥感土壤水分产品在不同气候区的适应性,论证了三重组合和分类三重组合方法在量化土壤水分产品质量中的鲁棒性,进一步探明了误差的可能来源;针对当前根区层土壤水分产品模拟精度不确定性大、量化方法缺乏统一标准的问题,全面量化了气象数据、模型参数化方案差异、验证尺度等因素对根区层土壤水分模拟精度的影响,构建了适用于中国多气候类型区域的长时间序列根区层土壤水分分析模型,显著提升了根区层土壤水分的模拟精度;针对基于土壤蒸发的DISPATCH降尺度方法在蒸发受能量限制地区的适用性不明的问题,通过在淮河流域测试以土壤蒸发效率为因子、泰勒展开法为核心的多种校准模式,提出了适用于能量受限区域的遥感土壤水分降尺度方法优化方案,拓展了其在不同生态环境下的应用潜力。
图1 创新成果一示意图
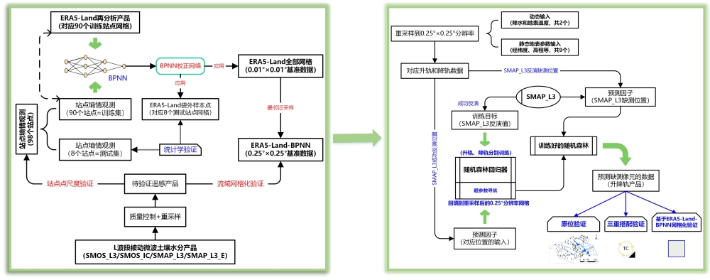
2. 构建了遥感土壤水分产品缺测数据重建模型
遥感土壤水分产品在像元尺度缺乏精度评估基准的问题,融合原位观测与陆面模式模拟数据,结合人工神经网络方法,构建了具备高空间连续性和时间连续性的高质量基准数据集,有效支撑了网格化土壤水分产品的精度评估与校验;针对现有遥感土壤水分优势产品(如SMAP_L3)存在的时空缺口问题,通过引入遥感实时降水和陆面模式地表温度模拟,辅以静态地表参数,构建了针对遥感土壤水分产品的低延迟缺口数据重建框架,有效提高了遥感土壤水分产品在数据缺测情景下的实时连续性。

图2 创新成果二示意图
3. 构建了多类型干旱识别与评估方法体系
针对已有的骤发性干旱识别方法仅关注时间维度特征,忽略其时空关联性的问题,提出了融合游程理论和迁移追踪法的骤发性干早三维识别方法,综合考虑了骤发性干早的迅速发展期和干旱持续期,使得骤发性干旱的识别过程更加完善;针对滨海流域干旱过程具有滞后性与累积性的问题,构建了集成降水量、蒸发量、径流量、地表温度(LST)、植被指数(NDVI)及盐度等关键因子的沿海干旱指数,首次系统探讨了盐度在干旱形成与演变过程中的响应机制,填补了相关领域的研究空白;针对如何在干湿气候条件下实现可靠准确的区域农业干旱评估的问题,系统构建并比较了多种干旱指数,包括标准化降水指数(SPI)、植被条件指数(VCI)、土壤水分异常指数(SMA)和干旱严重程度指数(DSI),其中通过与中国官方原位干旱信息对比验证,DSI指数表现出较高的敏感性与准确性,具备跨气候区农业干旱识别与监测的应用潜力。
上述研究工作得到了国家自然科学基金项目(41830752、42071022、41571015)和科技部国家重点研发计划(2018YFA0605400)等资助,相关成果发表于《Remote Sensing of Environment》《Hydrology and Earth System Sciences》《Journal of Hydrology》《Agricultural Water Management》《International Journal of Applied Earth Observation and Geoinformation》《Iscience》等期刊,具有重要的科学意义与广阔的应用前景。

图3 创新成果三示意图
代表性文献成果:
[1] Liu En, Lü Haishen, Zhu Yonghua, Bonan Bertrand, Munier Simon, Calvet Jean-Christophe. (2025). Impact of leaf area index assimilation and gauge-corrected precipitation on land surface variables in LDAS-Monde: A case study over China[J]. Journal of Hydrology, :133304.
[2] Zheng Jingyao, Zhao Tianjie, Lü Haishen, Zou Defu, Rodriguez-Fernandez Nemsio, Mialon Arnaud, Richaume Philippe, Xiao Jianshe, Ma Jun , Fan Lei, Song Peilin, Zhu Yonghua, Li Rui, Yao Panpan, Yang Qingqing, Du Shaojie, Wang Zhen, Peng Zhiqing, Xiong Yuyang, Xing Zanpin, Zhao Lin, Kerr Yann, Shi Jiancheng. (2024). Use of a new Tibetan Plateau network for permafrost to characterize satellite-based products errors: An application to soil moisture and freeze/thaw[J]. Remote Sensing of Environment, 300:113899.
[3] Liu En, Zhu Yonghua, Calvet Jean-Christophe, Lü Haishen, Bonan Bertrand, Zheng Jingyao, Gou Qiqi, Wang Xiaoyi, Ding Zhenzhou, Xu Haiting, Pan Ying, Chen Tingxing. (2024). Evaluation of root zone soil moisture products over the Huai River basin[J]. Hydrology and Earth System Sciences, 28(11): 2375-2400.
[4] Xu Haiting, Zhu Yonghua, Yagci Ali Levent, Lü Haishen, Gou Qiqi Gou, Wang Xiaoyi, Liu En, Ding Zhenzhou, Pan Ying, Liu Di, Bah Alhassane. (2023). Development of composite drought indices for the coastal areas of southeastern China: A case study of Jinjiang and Jiulongjiang River basins[J]. Journal of Hydrology, 626: 130210.
[5] Pan Ying, Zhu Yonghua, Lü Haishen, Yagci Ali Levent, Fu Xiaolei, Liu En, Xu Haiting, Ding Zhenzhou, Liu Ruoyu. (2023). Accuracy of agricultural drought indices and analysis of agricultural drought characteristics in China between 2000 and 2019[J]. Agricultural Water Management, 283: 108305.
[6] Wang Xiaoyi, Lü Haishen, T. Crow Wade, Corzo Gerald, Zhu Yonghua, Su Jianbin, Zheng Jingyao, Gou Qiqi. (2023). A reduced latency regional gap-filling method for SMAP using random forest regression[J]. Iscience, 26(1).
[7] Zheng Jingyao, Zhao Tianjie, Lü Haishen, Shi Jiancheng, H. Cosh Michael, Ji Dabin, Jiang Lingmei, Cui Qian, Lu Hui, Yang Kun Yang, Wigneron Jean-Pierre, Li Xiaojun, Zhu Yonghua, Hu Lu, Peng Zhiqing, Zeng Yelong, Wang Xiaoyi, Kang Chuen Siang. (2022). Assessment of 24 soil moisture datasets using a new in situ network in the Shandian River Basin of China[J]. Remote Sensing of Environment, 271: 112891.
[8] Gou Qiqi, Zhu Yonghua, Lü Haishen, Horton Robert, Yu Xiaohao, Zhang Haoqiang, Wang Xiaoyi, Su Jianbin, Liu En, Ding Zhenzhou, Wang Zhenlong, Yuan Fei. (2022). Application of an improved spatio-temporal identification method of flash droughts[J]. Journal of Hydrology, 604:127224.
[9] Zheng Jingyao, Lü Haishen, T. Crow Wade, Zhao Tianjie, Merlin Olivier, Rodriguez-Fernandez Nemesio, Shi Jiancheng, Zhu Yonghua, Su Jianbin, Kang Chuen Siang, Wang Xiaoyi, Gou Qiqi. (2021). Soil moisture downscaling using multiple modes of the DISPATCH algorithm in a semi-humid/humid region[J]. International Journal of Applied Earth Observation and Geoinformation, 104: 102530.
[10] Wang Xiaoyi, Lü Haishen, T. Crow, Wade, Zhu Yonghua, Wang Qimeng, Su Jianbin, Zheng Jingyao, Gou Qiqi. (2021). Assessment of SMOS and SMAP soil moisture products against new estimates combining physical model, a statistical model, and in-situ observations: A case study over the Huai River Basin, China[J]. Journal of Hydrology, 598: 126468.
